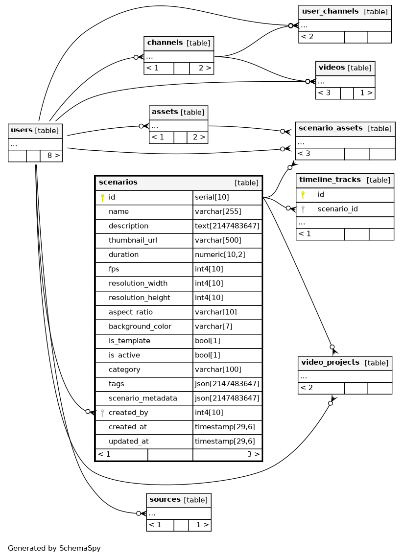
Columns
| Column | Type | Size | Nulls | Auto | Default | Children | Parents | Comments | |||||||||
|---|---|---|---|---|---|---|---|---|---|---|---|---|---|---|---|---|---|
| id | serial | 10 | √ | nextval('scenarios_id_seq'::regclass) |
|
|
|||||||||||
| name | varchar | 255 | null |
|
|
||||||||||||
| description | text | 2147483647 | √ | null |
|
|
|||||||||||
| thumbnail_url | varchar | 500 | √ | null |
|
|
|||||||||||
| duration | numeric | 10,2 | √ | null |
|
|
|||||||||||
| fps | int4 | 10 | √ | null |
|
|
|||||||||||
| resolution_width | int4 | 10 | √ | null |
|
|
|||||||||||
| resolution_height | int4 | 10 | √ | null |
|
|
|||||||||||
| aspect_ratio | varchar | 10 | √ | null |
|
|
|||||||||||
| background_color | varchar | 7 | √ | null |
|
|
|||||||||||
| is_template | bool | 1 | √ | null |
|
|
|||||||||||
| is_active | bool | 1 | √ | null |
|
|
|||||||||||
| category | varchar | 100 | √ | null |
|
|
|||||||||||
| json | 2147483647 | √ | null |
|
|
||||||||||||
| scenario_metadata | json | 2147483647 | √ | null |
|
|
|||||||||||
| created_by | int4 | 10 | √ | null |
|
|
|||||||||||
| created_at | timestamp | 29,6 | √ | null |
|
|
|||||||||||
| updated_at | timestamp | 29,6 | √ | null |
|
|
Indexes
| Constraint Name | Type | Sort | Column(s) |
|---|---|---|---|
| scenarios_pkey | Primary key | Asc | id |
| ix_scenarios_name | Performance | Asc | name |

