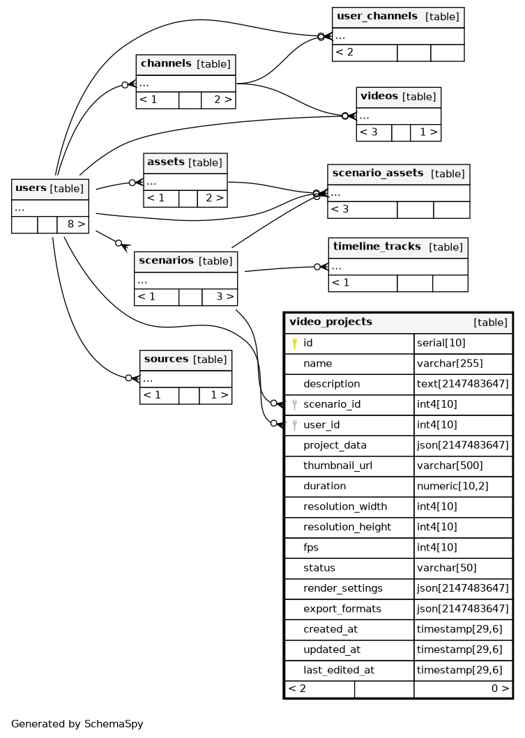
Columns
| Column | Type | Size | Nulls | Auto | Default | Children | Parents | Comments | |||
|---|---|---|---|---|---|---|---|---|---|---|---|
| id | serial | 10 | √ | nextval('video_projects_id_seq'::regclass) |
|
|
|||||
| name | varchar | 255 | null |
|
|
||||||
| description | text | 2147483647 | √ | null |
|
|
|||||
| scenario_id | int4 | 10 | √ | null |
|
|
|||||
| user_id | int4 | 10 | null |
|
|
||||||
| project_data | json | 2147483647 | √ | null |
|
|
|||||
| thumbnail_url | varchar | 500 | √ | null |
|
|
|||||
| duration | numeric | 10,2 | √ | null |
|
|
|||||
| resolution_width | int4 | 10 | √ | null |
|
|
|||||
| resolution_height | int4 | 10 | √ | null |
|
|
|||||
| fps | int4 | 10 | √ | null |
|
|
|||||
| status | varchar | 50 | √ | null |
|
|
|||||
| render_settings | json | 2147483647 | √ | null |
|
|
|||||
| export_formats | json | 2147483647 | √ | null |
|
|
|||||
| created_at | timestamp | 29,6 | √ | null |
|
|
|||||
| updated_at | timestamp | 29,6 | √ | null |
|
|
|||||
| last_edited_at | timestamp | 29,6 | √ | null |
|
|
Indexes
| Constraint Name | Type | Sort | Column(s) |
|---|---|---|---|
| video_projects_pkey | Primary key | Asc | id |
| ix_video_projects_name | Performance | Asc | name |

