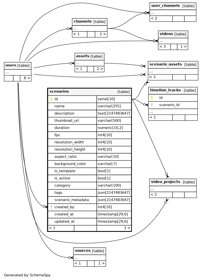
scenarios

-1 rows


Columns

Column Type Size Nulls Auto Default Children Parents Comments
id serial 10 nextval('scenarios_id_seq'::regclass)
scenario_assets.scenario_id scenario_assets_scenario_id_fkey C
timeline_tracks.scenario_id timeline_tracks_scenario_id_fkey C
video_projects.scenario_id video_projects_scenario_id_fkey R
name varchar 255 null
description text 2147483647 null
thumbnail_url varchar 500 null
duration numeric 10,2 null
fps int4 10 null
resolution_width int4 10 null
resolution_height int4 10 null
aspect_ratio varchar 10 null
background_color varchar 7 null
is_template bool 1 null
is_active bool 1 null
category varchar 100 null
tags json 2147483647 null
scenario_metadata json 2147483647 null
created_by int4 10 null
users.id scenarios_created_by_fkey R
created_at timestamp 29,6 null
updated_at timestamp 29,6 null

Indexes

Constraint Name Type Sort Column(s)
scenarios_pkey Primary key Asc id
ix_scenarios_name Performance Asc name

Relationships